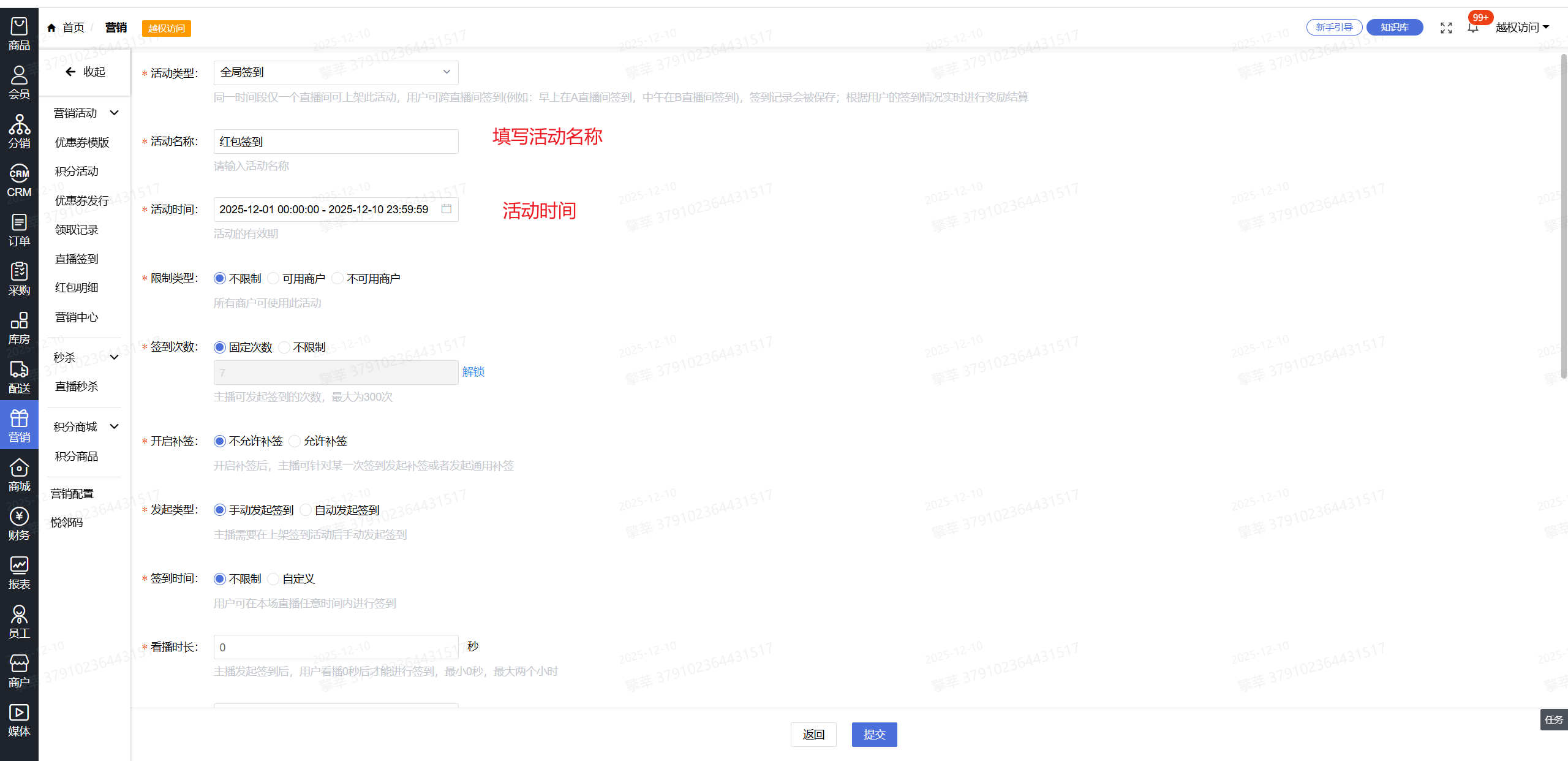
1.系统后台-【营销】-【直播签到】-【添加】
2.填写活动名称
3.奖励内容选择【红包】

4.可以根据不同的会员等级设置不同的领取金额


5.会员领取红包后1天内未前往红包中心使用则自动过期,不填写默认1天过期!
6.保存
7.点击【财务】-【签到审核】-【审核】

8.开直播,发起红包签到活动









用户端点击立即签到






1.系统后台-【营销】-【直播签到】-【添加】
2.填写活动名称
3.奖励内容选择【红包】



5.会员领取红包后1天内未前往红包中心使用则自动过期,不填写默认1天过期!
6.保存
7.点击【财务】-【签到审核】-【审核】

8.开直播,发起红包签到活动









用户端点击立即签到







悦邻模式为社区零售乃至更广泛的实体经济提供了可借鉴的路径:在存量中寻找增量,在效率中创造价值。

20251209悦邻供应链更新项发版

悦邻模式的本质是一场关于信任的商业实验,它证明了在算法驱动、流量为王的时代,基于信任的商业模式不仅可行,而且更具韧性和生命力。

20251202悦邻供应链更新项发版

以生鲜为引,以价值观为锚,通过全品类的零售运营,将冰冷的流量还原为一个个鲜活的个体,构建了一个兼具商业效率与社区零售该具备的情感温度的私域典范。

本篇文章将深度拆解悦邻货盘的底层逻辑、品类策略与落地路径,为您呈现悦邻模式是如何通过<健康主张>重构社区零售这一10万亿的蓝海市场!

20251125悦邻供应链更新项发版

20251118悦邻供应链更新项发版

分部独立营销账户配置

分销端查询分佣
查看更多